NAMI Protocol, Simplifying Passive Yield and Diversification
THORChain@THORChainNAMI Protocol, Simplifying Passive Yield and Diversification The THORChain ecosystem continues to evolve, and with the recent v3.7.0 release, NAMI Index, the first product from @NamiProtocol, can go live on the @RujiraNetwork .
NAMI is emerging as a project focused on making DeFi products accessible to everyone. Already well-known among Kujira users, NAMI remains relatively new for the Chads.
So hereβs a quick primer. ‡οΈ
π‘What is NAMI Protocol?
NAMI is built on a clear vision: crypto finance should be usable and understandable by everyone, not just experts. Its mission is to make complex financial products accessible, automated, and efficient for all users.
While much of DeFi still feels overly technical and intimidating, NAMI focuses on intuitive UX and native-like interfaces. Whether you're a complete beginner or a seasoned pro, the experience is designed to be simple: one deposit, one click, and your assets start working for you.
NAMI will offer two core products: NAMI Index and NAMI Earn.
β¬ Letβs break them down. β¬

π NAMI Index for Easy Diversification
Earlier this year, NAMI merged with KujiraIndex, a project focused on simplifying crypto portfolio construction through index products. This merger gave rise to NAMI Index, a product designed to help users gain exposure to diversified baskets of crypto assets.
πThink of NAMI Index like a crypto-native ETF. Instead of manually buying several different tokens, users can gain instant exposure to a pre-constructed portfolio, optimised around a specific theme or strategy.
For example, a Layer 1 Index might include BTC, ETH, SOL, and ATOM. A user can deposit into that index vault or buy the index token on the open market to get balanced exposure across all of them, saving time and reducing single-asset risk.This approach opens the door to hands-off, simplified crypto investing for a much broader audience.
Note : All index products will be live and accessible directly in the RUJIRA UI, at rujira.network/index.

π° NAMI Earn: The Assets Working for the Users
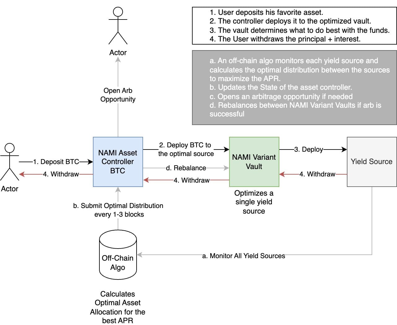
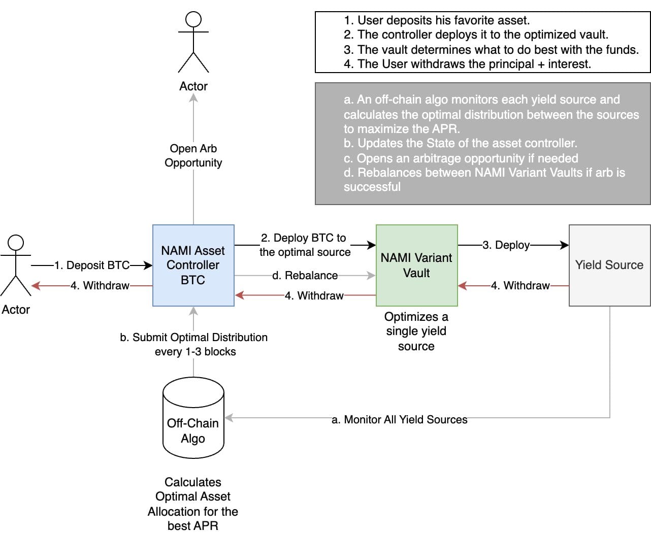
NAMI Earn is a fully automated yield optimiser that helps users grow their crypto wealth with minimal effort.
Users simply deposit a single asset like $USDC, $BTC, or $ETH and NAMI handles the rest. There's no need to actively manage positions, switch protocols, or chase high APRs.
Whatβs happening behind the scenes?
- Assets are routed through a multi-vault system, where each vault corresponds to a specific asset variant (e.g. USDC, ETH)
- An off-chain algorithm continuously monitors market conditions and identifies the best sustainable yield sources.
- The system dynamically rebalances funds across the vaults to maximise total yield.

- Auto-compounding: Yield is reinvested automatically to grow the user's position over time.
- Yield streaming: The user can redirect earnings (e.g. in USDC) to another wallet or smart contract, great for building new positions or layering strategies.
NAMI only deploys capital into qualified yield sources on @RujiraNetwork that meet strict criteria to ensure user safety and long-term viability. These include the absence of artificial incentives, low strategy-level risk, low protocol-level risk, and no lock-up periods.
For more details on vault architecture, rebalancing logic, and risk controls, see the NAMI Earn Whitepaper.
β οΈ Disclaimer: While NAMI minimises risk by avoiding highly volatile or artificially incentivised yield sources, no DeFi strategy is ever risk-free. Smart contract risk and market dynamics may still affect outcomes.
π« Giving Back to the Community
Beyond product performance, NAMI shares its success directly with the community.
The $NAMI token captures protocol fees across both NAMI Earn and NAMI Index. The collected fees are distributed to stakers, either in USDC or via an auto-compounding version called $sNAMI.
As the protocol scales, so does the value returned to token holders.
πIn Brief
NAMI represents a new wave of user-first DeFi design, making powerful tools accessible to a broader audience. By combining intuitive UX with smart automation, it aims to lower the barrier to yield generation and diversified exposure, targeting wide adoption on the App Layer.
β Will NAMI become the go-to yield app on the App Layer?
β‘οΈ Time will tell. For now, the team just needs to build, ship, and scale.β‘οΈ
____________
β οΈ Disclaimer: This article is part of an effort to highlight projects building in the THORChain ecosystem. While NAMI protocol and the $NAMI token are featured here for informational purposes, their mention does not reflect any endorsement or promotion. As always, readers are encouraged to do their own research before interacting with any protocol or making investment decisions.
β β β β β β β β β β β β β β β β β
β Stay updated on THORChain β
β β β β β β β β β β β β β β β β β
Swap now π swap.thorchain.org
Official website π https://thorchain.org/
π½ Follow THORChain π½
X / Linkedin / Reddit
TikTok /IG / FB / Blog
π½ Join the community π½
TG / Discord / Discord (DEV)
β β β β β β β β β β β β β β β β β